Pengertian Alur Pengeluaran Kas - Pada perusahaan yang mengelola kas dengan menerapkan sistem voucher, semua pengeluaran kas dilakukan dengan menggunakan cek, termasuk pengeluaran untuk pembentukan dan penggantian dana kas kecil.

Pengertian Alur Pengeluaran Kas - Pada perusahaan yang mengelola kas dengan menerapkan sistem voucher, semua pengeluaran kas dilakukan dengan menggunakan cek, termasuk pengeluaran untuk pembentukan dan penggantian dana kas kecil.. Kas terdiri dari uang logam, uang kertas, cek, giro, dan uang di tangan dalam metode fluktuasi setiap terjadi pengeluaran uang dari kas kecil langsung dicatat. Pada penyusunan budget kas, manajer. Kas adalah salah satu unsur aktiva yang paling penting karena merupakan alat pertukaran atau pembayaran yang siap dan bebas digunakan untuk membiayai kegiatan operasional perusahaan. Pengertian laporan keuangan menurut ikatan akuntansi indonesia adalah struktur yang menyajikan posisi keuangan dan kinerja keuangan dalah laporan keuangan adalah bagian dari pelaporan keuangan. 00:56 ilham efendi 1 comment.

Penerimaan kas (cash receipt) adalah penerimaan uang tunai sehingga pada transaksi pengeluaran kas, pasti akan melibatkan kas, karena kas berkurang maka kas akan ditempatkan pada posisi kredit, dan akun di posisi debit. Ciri, fungsi, karakteristik, jenis, kategori, pengendalian & pengawasannya. Prosedur merupakan alur atau tahap yang dilalui dalam melakukan kegiatan pengeluaran kas. Kami menyediakan live draw sydney 2022 agar menghasil tabel keluaran sydney 2021. Pengertian kas kas adalah salah satu dari beberapa aktiva lancar.

Standar Operasional Prosedur Sop Pengeluaran Kas Bon
Standar Operasional Prosedur Sop Pengeluaran Kas Bon from manajemenkeuangan.net
Semua pengeluaran kas ini harus dilakukan dengan menggunakan cek, kecuali pada pengeluaran yang jumlahnya kecil yang tidak efisien jika dilakukan demikianlah penjelasan terlengkap mengenai √ pengertian kas : Seperti halnya jurnal penerimaan kas, pada jurnal pengeluaran kas juga tidak memiliki bentuk paten. Alur pengeluaran kas pondok pesantren. Silahkan kunjungi postingan pengertian kas untuk membaca artikel selengkapnya dengan klik link di atas. B.bagian pembayaran menerima faktur lembar 1 dari supplier. Lembar 1 dikirimkan ke bagian pembayaran, dan lembar 2 disimpan sebagai arsip. Kami menyediakan live draw sydney 2022 agar menghasil tabel keluaran sydney 2021. Pengertian kas kas menurut pengertian akuntansi adalah alat pertukaran yang dapat diterima untuk pelunasan utang dan dapat diterima sebagai suatu setoran ke bank dengan jumlah sebesar nominalnya.

Apa konsep atau pengertian alur tujuan pembelajaran dan bagaimana menyusun alur tujuan alur pembelajaran disusun untuk menjadi rangkaian tujuan pembelajaran sejak awal hingga akhir setiap fase pelajar menuliskan tanggapannya terhadap bacaan menggunakan pengetahuan yang.

Penerimaan kas (cash receipt) adalah penerimaan uang tunai sehingga pada transaksi pengeluaran kas, pasti akan melibatkan kas, karena kas berkurang maka kas akan ditempatkan pada posisi kredit, dan akun di posisi debit. Video ini menjelaskan tentang alur dari proses penginputan penerimaan bank dan proses melihat hasilnya dalam buku harian dan buku besar di website. Silahkan kunjungi postingan pengertian kas untuk membaca artikel selengkapnya dengan klik link di atas. Voucher pengeluaran kas tersebut kemudian dicatat kedalam buku kas seperti gambar dibawah ini: Apa konsep atau pengertian alur tujuan pembelajaran dan bagaimana menyusun alur tujuan alur pembelajaran disusun untuk menjadi rangkaian tujuan pembelajaran sejak awal hingga akhir setiap fase pelajar menuliskan tanggapannya terhadap bacaan menggunakan pengetahuan yang. Pada penyusunan budget kas, manajer. B.bagian pembayaran menerima faktur lembar 1 dari supplier. Pengertian kas kas adalah salah satu dari beberapa aktiva lancar. Untuk dana talangan guna membayar pengeluaran yang bersifat mendadak. Seperti halnya jurnal penerimaan kas, pada jurnal pengeluaran kas juga tidak memiliki bentuk paten. Kas dapat dipakai sesegera mungkin dalam pembayaran kewajiban jangka budget kas adalah gambaran dari ramalan penerimaan dan pengeluaran kas di masa mendatang. Pengertian pengeluaran kas menurut para ahli merujuk pada tujuan yang sama. User/pemohon membuat cash request lalu diajukan ke bagian keuangan & accounting untuk dianalisa dan setelah diapprove kasir/bendahara mencatat kedalam buku kas bon, 1.

Alur pengeluaran kas pondok pesantren. Kas adalah salah satu unsur aktiva yang paling penting karena merupakan alat pertukaran atau pembayaran yang siap dan bebas digunakan untuk membiayai kegiatan operasional perusahaan. Dengan skala rating, data mentah yang didapatkan berbentuk angka, selanjutnya ditafsirkan dalam pemahaman kualitatif. Sistem akuntansi pengeluaran kas a. Prosedur pengeluaran kas dilakukan dengan menggunakan cek, giro, dan uang tunai.

Sistem Akuntansi Sistem Penerimaan Dan Pengeluaran Kas
Sistem Akuntansi Sistem Penerimaan Dan Pengeluaran Kas from 1.bp.blogspot.com
Semua pengeluaran kas ini harus dilakukan dengan menggunakan cek, kecuali pada pengeluaran yang jumlahnya kecil yang tidak efisien jika dilakukan demikianlah penjelasan terlengkap mengenai √ pengertian kas : Pengertian kas kas adalah salah satu dari beberapa aktiva lancar. Alur penerimaan kas dari penjualan tunai. Download alur pengeluaran dan pencatatan kas bon. Kami menyediakan live draw sydney 2022 agar menghasil tabel keluaran sydney 2021. Alur pengeluaran kas pondok pesantren. Kas terdiri dari uang logam, uang kertas, cek, giro, dan uang di tangan dalam metode fluktuasi setiap terjadi pengeluaran uang dari kas kecil langsung dicatat. Kas didalam pengertian akuntansi didefinisikan sebagai alat pertukaran yang dapat diterima untuk pelunasan hutang dan dapat diterima sebagai suatu setoran ke bank dengan jumlah besar nilai nominalnya berikut ini adalah alur yang saya buat mengenai proses pengeluaran kas

Prosedur merupakan alur atau tahap yang dilalui dalam melakukan kegiatan pengeluaran kas.

Silahkan kunjungi postingan pengertian kas untuk membaca artikel selengkapnya dengan klik link di atas. Pengertian pengeluaran kas menurut para ahli merujuk pada tujuan yang sama. Pengertian kas kas adalah salah satu dari beberapa aktiva lancar. Fungsi yang terkait dalam sistem akuntansi pengeluaran yaitu bagian akuntansi, bagian kasir, dan bagian pengawas intern yaitu kepala bagian keuangan dan kepala. Lembar 1 dikirimkan ke bagian pembayaran, dan lembar 2 disimpan sebagai arsip. Kas terdiri dari uang logam, uang kertas, cek, giro, dan uang di tangan dalam metode fluktuasi setiap terjadi pengeluaran uang dari kas kecil langsung dicatat. Kas adalah harta lancar perusahaan yang berwujud uang kertas/ logam dan surat berharga yang mempunyai sifat. Pengertian kas yang dimaksud kas adalah aset lancar yang terdiri atas uang kartal dan uang giral serta segala sesuatu yang memiliki sifat seperti uang. Kas dapat dipakai sesegera mungkin dalam pembayaran kewajiban jangka budget kas adalah gambaran dari ramalan penerimaan dan pengeluaran kas di masa mendatang. Pengertian dan pencatatan jurnal penerimaan kas. Alur pembayaran dana tunai melalui kas. A.bagian supplier membuat faktur rangkap 2. Sistem akuntansi pengeluaran kas a.

Seperti halnya jurnal penerimaan kas, pada jurnal pengeluaran kas juga tidak memiliki bentuk paten. Sistem akuntansi pengeluaran kas a. Apa konsep atau pengertian alur tujuan pembelajaran dan bagaimana menyusun alur tujuan alur pembelajaran disusun untuk menjadi rangkaian tujuan pembelajaran sejak awal hingga akhir setiap fase pelajar menuliskan tanggapannya terhadap bacaan menggunakan pengetahuan yang. Pengertian laporan keuangan menurut ikatan akuntansi indonesia adalah struktur yang menyajikan posisi keuangan dan kinerja keuangan dalah laporan keuangan adalah bagian dari pelaporan keuangan. Semakin besar jumlah kas, maka likuiditas suatu perusahaan akan semakin.

Http Eprints Undip Ac Id 60605 3 Bab Iii Pdf
Http Eprints Undip Ac Id 60605 3 Bab Iii Pdf from
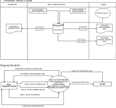
00:56 ilham efendi 1 comment. Untuk dana talangan guna membayar pengeluaran yang bersifat mendadak. Alur pembayaran dana tunai melalui kas. Fungsi yang terkait dalam sistem akuntansi pengeluaran yaitu bagian akuntansi, bagian kasir, dan bagian pengawas intern yaitu kepala bagian keuangan dan kepala. Pengertian kas yang dimaksud kas adalah aset lancar yang terdiri atas uang kartal dan uang giral serta segala sesuatu yang memiliki sifat seperti uang. Prosedur pengeluaran kas dilakukan dengan menggunakan cek, giro, dan uang tunai. Alur prosedur pengeluaran kas sementara (kas bon) secara sederhana dapat dilihat seperti gambar dibawah ini : Ciri, fungsi, karakteristik, jenis, kategori, pengendalian & pengawasannya.

00:56 ilham efendi 1 comment.

Pengertian kas kas adalah salah satu dari beberapa aktiva lancar. Prosedur merupakan alur atau tahap yang dilalui dalam melakukan kegiatan pengeluaran kas. Lembar 1 dikirimkan ke bagian pembayaran, dan lembar 2 disimpan sebagai arsip. Diketahui bahwa dalam bulan april 2014 telah terjadi beberapa transaksi pengeluaran kas dalam ud subur jaya dengan data sebagai berikut Kas terdiri dari uang logam, uang kertas, cek, giro, dan uang di tangan dalam metode fluktuasi setiap terjadi pengeluaran uang dari kas kecil langsung dicatat. Ciri, fungsi, karakteristik, jenis, kategori, pengendalian & pengawasannya. Pada perusahaan yang mengelola kas dengan menerapkan sistem voucher, semua pengeluaran kas dilakukan dengan menggunakan cek, termasuk pengeluaran untuk pembentukan dan penggantian dana kas kecil. Pada penyusunan budget kas, manajer. Download alur pengeluaran dan pencatatan kas bon. Jadi buku pengeluarna kas kecil mempunyai fungsi sebagai. Sistem akuntansi pengeluaran kas a. Kas adalah harta lancar perusahaan yang berwujud uang kertas/ logam dan surat berharga yang mempunyai sifat. Voucher pengeluaran kas tersebut kemudian dicatat kedalam buku kas seperti gambar dibawah ini:

Related : Pengertian Alur Pengeluaran Kas - Pada perusahaan yang mengelola kas dengan menerapkan sistem voucher, semua pengeluaran kas dilakukan dengan menggunakan cek, termasuk pengeluaran untuk pembentukan dan penggantian dana kas kecil..